类幸存者游戏自定义AI教程二
修改于2024/06/13265 浏览案例分享
今天为大家讲解四种小怪自定义AI
近战带技能的小怪AI、远程小怪AI、瞎鸡儿走的攻击小怪AI,光环小怪AI
带技能的小怪有技能公共CD:这个是比较关键的点,假设野猪有两个技能:冲撞和超级冲撞(技能冷却都是1S)。野猪的公共CD是3S,那么野猪会每隔3S,寻找自身冷却好的技能数组,然后从数组中随机一个,来进行施放。
因为野猪的技能冷却都是1S,也就是当该怪物的公共CD冷却好的时候,野猪的两个技能肯定都冷却好了。如果想让野猪普通冲撞施放的频率比超级冲撞高些,可以引入技能权重机制,这个在自定义BOSS中用到。这里相当于弱化了怪物本身的技能CD作用,大家也可以自由组合,公共CD和技能自身CD来实现更复制的BOSS机制
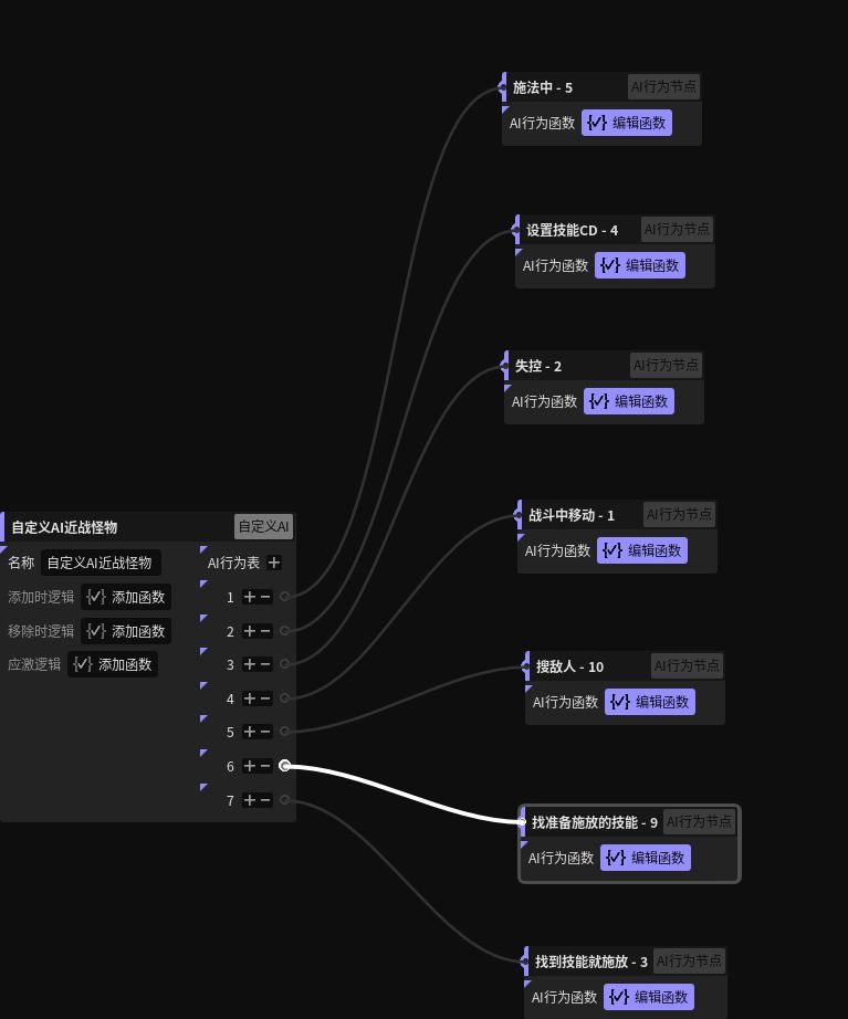
近战带技能的小怪AI以视频中野猪为例, 野猪有个冲锋的技能

AI参数表中的参数(key)解释
__ai_target :当前单位锁定的敌人,类型:单位。用于单位进行追击和攻击
__next_skill : 单位将要释放的技能,类型:技能。用于单位释放技能
__ai_cast_timer : 技能计时器,类型:计时器。用于控制单位技能释放流程
__ai_skillatk_cd:公共CD变量 类型:布尔。用于判断公共技能CD是否冷却完成
__ai_atk_timer:公共CD计时器,类型:计时器,当公共CD进入冷却的时候,就要开启一个计时器,让公共CD变量在规定时间后,冷却完成
野猪的行为表总共有7个
施法中:这个照搬官方,如果AI单位正在施法中,停止这一轮行为树不在执行施法中下面的行为表,开启下一轮行为树。
设置技能CD:
1.获取公共CD变量是否为空,如果为空,代表着第一次执行,设置技能公共CD变量 为真,怪物可以释放技能,执行下一个行为表。
2. 如果公共CD变量不为空且满足公共CD变量为假公共CD计时器为空, 这时候相当于怪物公共CD进入了冷却阶段, 我们需要给怪物AI添加一个计时器,用来记录AI公共CD变量什么时候冷却好了。


给怪物添加计时器
失控节点:也是抄官方的
战斗中移动:战斗中移动和教程一的 追逐怪移动差不多, 多了个要释放的技能,要释放的技能为空才能进行移动。


搜敌人:这个是教程一的一样没做修改。
找到准备施放的技能:这一步比较关键,拿官方AI行为表进行修改。
1.先判断公共CD变量 是否为空,不为空则赋值给参数是否冷却完成。 判断否冷却完成,不完成就可以跳过这轮AI。接着判断单位将要释放的技能是否为空, 有的话就不需要再找技能了,跳过这个AI行为表,执行下个AI行为表。
2.然后目标单位是否为空,有目标的话就取一个技能,取技能的逻辑是先获得单位身上所有技能,遍历所有技能是否冷却时间小于等于零且为主动技能,如果满足就把该技能添加到可用的技能数组里, 当可用的技能数组大于零的时候,随机取一个技能,设置成要释放的技能。
3.接下来就是如果找到了合法技能但是因为各种原因8秒内却没有放出去就清空技能和目标,这一段直接保留官方的,删除自己不需要的地方即可。

判断__ai_skillatk_cd是否为空,正常不会为空,因为前面设置过了。保险起见为空时在设置下

判断冷却是否完成以及是否有施放的技能了

取技能逻辑


如果找到了合法技能但是因为各种原因8秒内却没有放出去就清空技能和目标
找到技能就施放:这一步也是拿官方的进行修改,技能和目标都不为空时,让AI施放技能,如果技能施放成功就清空技能计时器和单位将要释放的技能,开始下轮一AI树。


这样野猪的自定义AI就完成了, 当然不同项目的AI需求可能不同, 我这边是AI是不需要怪物巡逻超过追逐距离这些逻辑,所以优化掉一些不需要的AI行为表。大家可以根据需求自己定义。
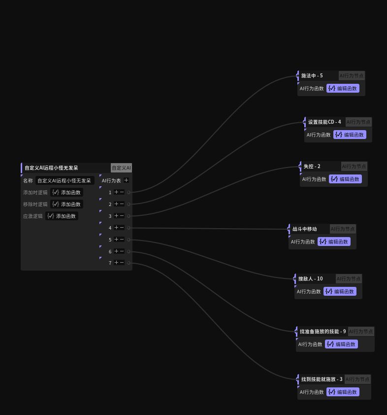
然后是远程小怪AI,例如视频中的小蛇。

远程小怪行为表也是7个,和近战不同的是战斗中移动这个行为表
远程怪的移动逻辑是,AI自身坐标和目标点的距离大于设定值的时候就追逐,小于这个值的时候就随机一个点给它移动,
剩余的就是一些判断。
稍微讲解下
1.AI和目标距离大于设置值,移动到目标点,清空随便走走的点。
2.AI和目标距离小于设置值,随机一个点赋予随便走走的点,随便走走的点不超过地图边界的话,使AI移动到随便走走的点,超地图边界则清空。
3.当随便走走的点与ai自身坐标小于10的话,清空随便走走的点。
当然还可以根据自己需要再添加一些需求, 我另外一个远程AI给小蛇加了发呆区域,例如 小蛇追逐距离是大于800时追逐目标单位,800-500之间的距离小蛇站在原地发呆,小于500的时候随便走走。





第三种瞎鸡儿走走攻击怪, 例如视频中的火焰怪,CD好了会在地图上放火
这种怪物,不会跟随目标,就是全场瞎走,公共CD好了就放技能。
这种AI也是7个行为表,只有移动表不同,和远程怪的移动表类似,把追逐目标的逻辑去掉就行。



第四种光环怪,光环怪很简单就两个行为表

移动逻辑直接复制,瞎鸡儿走走攻击怪的移动就行
下一期为大家带来相对复杂的,BOSS的自定义AI。

