利润+10的商品
精华修改于2023/05/303.4 万浏览攻略心得
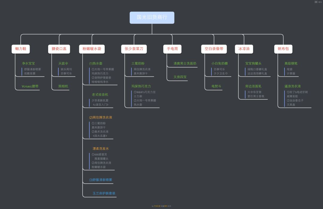
因为有些商品有多个利润+10组合,
然后归在一起会显得很乱,
我就按供货商分开了(会有和之前重复的地方)。
__
绿色是↑的第一种组合,橙色是第二种组合,
蓝色是第三种组合。
灰色是↑面的其他组合,方便选组合的时候一起看。







昨天匆忙发的前六张做了详细补充,如果有发现有不对/不全的地方提出来我做修改。![[嗒啦啦2_谢谢]](https://img.tapimg.com/market/images/61999387776037cfa13ee118987a1b8a.gif)
![[嗒啦啦2_谢谢]](https://img.tapimg.com/market/images/61999387776037cfa13ee118987a1b8a.gif)
另外,上面的“飘柔洗发水”是游戏里的“瓢柔洗发水”
【友情提示:瓢柔洗发水和漂柔洗发水不一样哦】
2021.12.1![[嗒啦啦2_突然出现]](https://img.tapimg.com/market/images/0da85c57f1663308aa211bc92a830af8.gif)
![[嗒啦啦2_突然出现]](https://img.tapimg.com/market/images/0da85c57f1663308aa211bc92a830af8.gif)
我好久不玩了,按理买断应该都不会再有更新,不过万一有新的物品的话,我会下回来更新帖子。另外,感谢关注我的人,但其实不用特意关注我的,这是我唯一类似攻略贴的帖子,以后大概率也不会再发什么攻略的。
![[嗒啦啦2_谢谢]](https://img.tapimg.com/market/images/61999387776037cfa13ee118987a1b8a.gif)