排序方式
五测老登,手把手教你开炉养娃
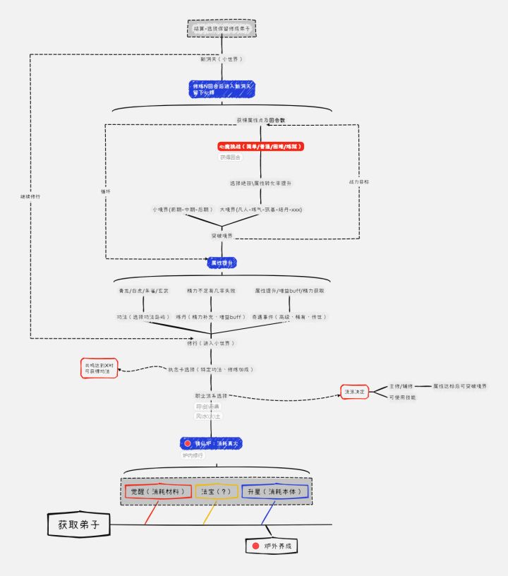
大家好,我是虾饺。作为炉子的5测(3次正式测试+2次排雷测试)玩家,资深的开炉老登。看到官群里面的新人朋友都说玩不明白。确实啊,游戏里的设定比较丰富,为了让大家能快速上手,我和强子在二测时就写了文字攻略,在tap上应该能翻到。为了让大家直观的感受游戏的策略啊,我换成视频的方式给大家看我开炉的过程和组合的思路啊。新手剪视频,为爱发电,轻喷!#游戏种草计划#攻略#游戏推荐

《铸仙之境》萌新向角色推荐养成篇
#浅评一下 #铸仙之境 本攻略适合对《铸仙之境》不知道如何养成弟子的萌新玩家,如果想要开荒养成丝滑,少走弯路,可以点进来看看哦 #萌新角色推荐




















