【官方预制功能_抽奖配置】
2023/08/16573 浏览案例分享
大家好,这几天刚好研究完抽奖这个配置,有很多BUG,但是官方现在已经全部修好了,可以正常使用了,
按照官方教程会遇见一些小问题群里小伙伴让我写个小教程,下末面是我的小教程。
这个是官方教程:
其实说的很清楚,主要是一个点要注意:
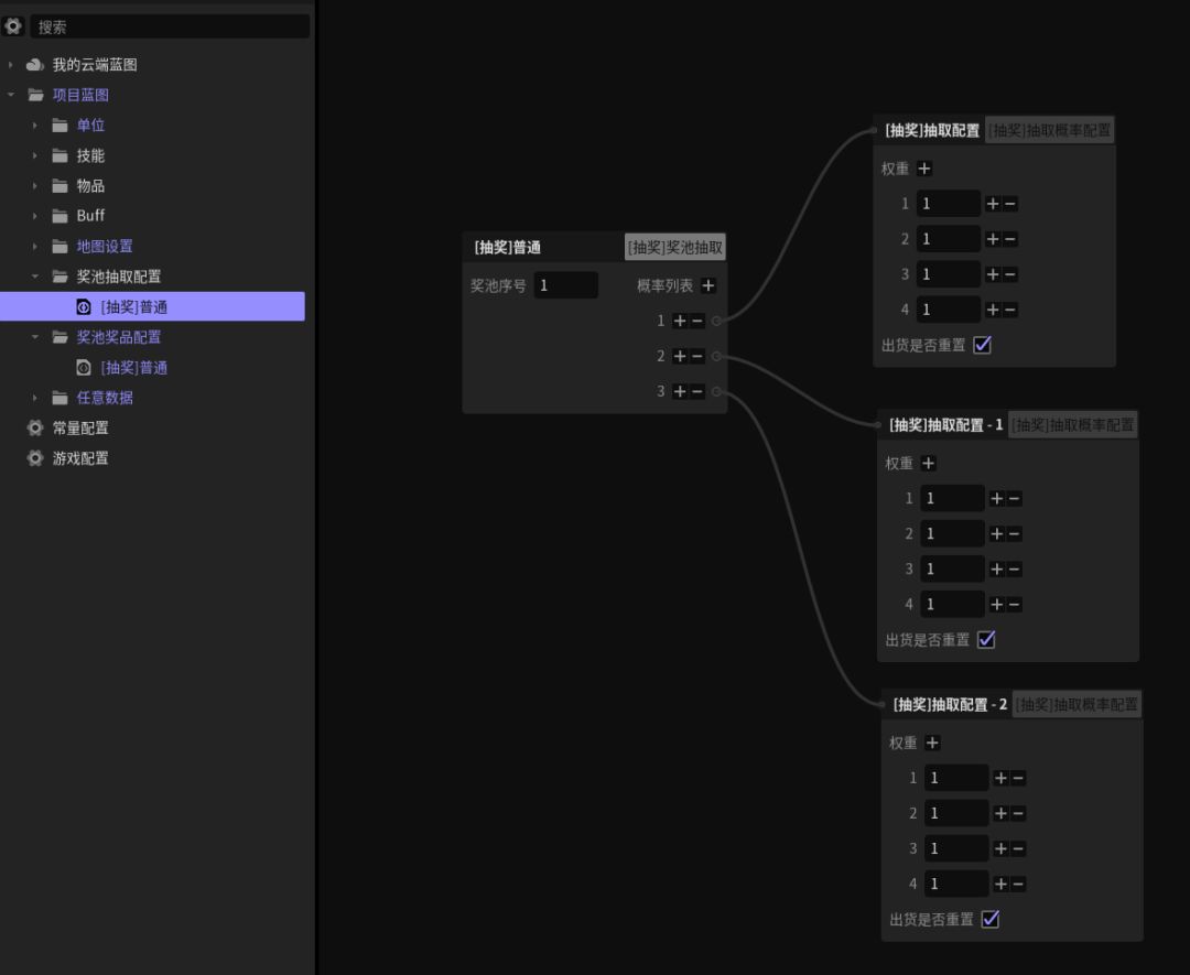
当在第三步的时候
当在第三步的时候

这里是官方配图,很多小伙伴这里看不懂。
事实上这里的意思就是..
我们一共要进行多少抽.
比如我预计最好的奖励玩家保底要100抽,
那我们就要建立100个列表,在最后(第100个)表的时候写上100%抽中权1,然后重置。
这样就配置好了
在最好

我这里就是100抽玩家必中最好的那个奖励,然后整体就会重置.
你就跟你的权重来进行填写即可。
其他好像没什么注意和官方教程保持一致即可。



