首页
排行榜
发现
云游戏
PC 游戏
动态
发布
论坛
TapTap 制造
聚光灯 GameJam
开发者中心
创作者中心
下载手机 APP
扫码下载
Android APK 下载
版本:v
App Store 下载
版本:v
下载 PC 版
Windows 版下载
版本:v
下载 TapTap
TapTap 手机 APP
扫码下载手机App
Android APK 下载
版本:v
App Store 下载
版本:v
TapTap PC 版
Windows 客户端下载
版本:v
聚光灯-方外工作室
关注
聚光灯-方外工作室
关注
光之五行开发日志3: 刷怪逻辑实现
修改于
2024/10/26
27 浏览
综合
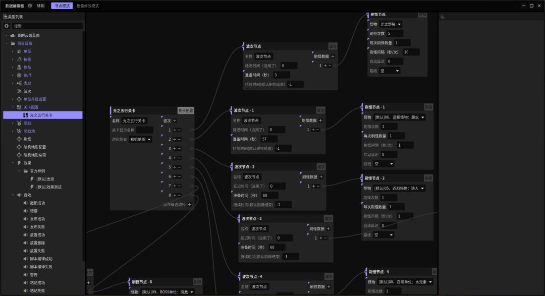
今天把刷怪逻辑完善了 在地图上随机刷怪 暂定为 每分钟一波怪 十秒刷一次 一共九分钟 如下图所示
随机刷怪
每分钟一波怪
刷怪配置
#聚光灯gamejam开发者日志
#发现好游戏
#光之五行
4