首页
排行榜
发现
动态
云游戏
PC 游戏
论坛
创作者中心
开发者中心
聚光灯 GameJam
发布
下载手机 APP
扫码下载
Android APK 下载
版本:v
App Store 下载
版本:v
下载 PC 版
Windows 版下载
版本:v
下载 TapTap
TapTap 手机 APP
扫码下载手机App
Android APK 下载
版本:v
App Store 下载
版本:v
TapTap PC 版
Windows 客户端下载
版本:v
弟子攻略
加载中
进阶向,弟子培养优先级和配队推荐
目录 一、 弟子培养优先级 二、 配队推荐 一、 弟子培养优先级 🔸游戏内共有三大职业:符咒(输出),御剑(可坦可输出),丹鼎(辅助) 🔸五大元素属性:雷,风,水,火,土 🔸克制关系如下: 🔸目前开放的属性加职业组合有以下几种: 火丹,火剑,火符 水丹,(水剑未开),水符 雷丹,雷剑,(雷符未开) (风丹未开),风剑,风符 土丹,土剑,土符 🔸前期优先培养输出,先搞一个【火符】和【风符】出来 🔸开
干货二合一,如何化神,如何配队打炼虚
先说化神标准 紫色弟子:2星5阶,主副属性执念等级和均超过200,功法两个4级两个3级,三次继承总等级超过84。 到达这个标准可以开始挑战突破化神。 金色弟子:1星5阶,其它相同。 如果想比较稳定的到化神,需要人物七阶,主副属性执念等级和均超过220,功法四个4级,继承总等级90以上。 重要:弟子星级基本不影响修仙,甚至对战斗影响都极小,非巨氪不要抽弟子!!! 下面介绍修炼策略 执念配队3+3,浊
公测必看,游戏核心养成玩法详解,助你快速养成高境界弟子
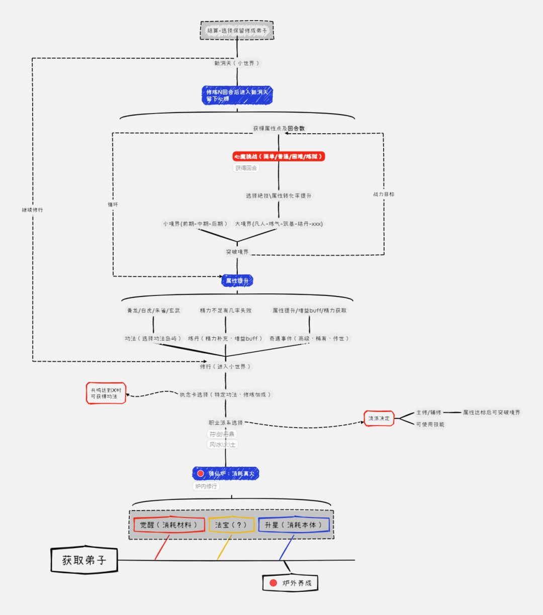
本攻略将详细讲解游戏内最核心的玩法:弟子修行养成 帮助新玩家快速上手,篇幅稍长,有什么不明白的地方欢迎大家在评论区讨论 目录 一、养成前的选择 二、养成中的抉择思路 一、养成前的选择 分为:弟子培养方向选择、执念卡选择、灵宝选择(学宫25级解锁) 1. 弟子培养方向 🔸首先要理解弟子的职业组合,每名弟子都有不同的职业和元素适用性(即对应的加成效果) 🔸以新手开局送的SSR弟子【何之燃】为例,对于【
新弟子怎么养?于世配队详解及执念卡强度评测
新春版本已上线新的弟子【于世】和新执念卡【灯火璨璨】,本攻略将为大家带来新弟子培养详解和配队推荐,以及执念卡的强度评测 目录 一、 于世培养详解和配队推荐 二、 执念卡强度评测 一、 于世培养方向和配队推荐 1. 于世培养详解 🔸流派:土、符+30%,剑+20%,风+10% 🔸功法修炼加成:气力+12%,灵护+20%,体质、敏捷+4% 🔸法宝【天命八卦】:简单来说就是对面攻击最高的角色放大招前给予
新手养成避坑攻略
目录 执念卡养成 前期避坑养成 弟子修炼避坑指南 仙炉等级 丹药 功法修炼 奇遇 心魔 器纹 执念卡 这个可以理解马娘的协助卡,没玩过马娘? 🔸就是角色协助卡,属性分为青龙、朱雀、玄武、白虎四种 每本功法能够提升两类属性(以下四种气力、体质、敏捷、灵护) 🔸气力:攻击力 🔸体质:血量 🔸敏捷:速度 🔸灵护:防御 重点来了:六个位置怎么带性价比才是最优? 🔸1、前期优先选择紫色高星执念卡,或者高星
【新手向】《铸仙之境》快速入门指南
【新手向】《铸仙之境》快速入门指南 【玩法流程】 通过活动、任务和充值等行为获得招募券后,获得角色【本体】,游戏中称为弟子。消耗挂机材料、副本资源可以对其进行觉醒。觉醒后四项基础属性获得增幅,并激活、升级角色的初始天赋。技能包括但不限于[范围专精-范围技能伤害提升X]、[精力充沛-高血量时对敌方造成额外伤害]、[重点突破-使用单体技能时伤害增加]等,不同弟子专精不同。 消耗本体可以升星、进阶角
铸仙之境如何快速上手?看完你就明白了!
煮波煮波,铸仙之境怎么上手啊?有没有好的办法推荐一下。有的兄弟,有的,那么今天给大家带来的是最近公测的铸仙之境新手开荒思路介绍,助力各位御境大人更好的上手游戏。 弟子介绍 游戏中目前有非常多的弟子供大家选择,可以通过完成全图鉴赠送活动(每日签到)(除活动限定up)或是寻访(抽奖)获取。 职业 所谓每个人的兴趣爱好不同,游戏中的弟子也是一样的,目前游戏中总共是有三个职业:符咒、御剑、丹鼎。 我个人理
攻略 | 如何快速上手《铸仙之境》,看这篇就够了!
各位御境大人的铸仙之旅还顺利吗?鹊秉持授之以渔不如授之以渔的原则,今天为大人们带来弟子养成的快速上手攻略,体验如有系统一般快速上手的乐趣,帮助大家尽快掌握游戏的玩法要领,让大家理解、成为、超越各路大神! 选择弟子 进入铸仙炉修行第一步我们需要选择想要修炼的弟子。 正式开始前,御境大人可以在弟子选择右下方的“培养”界面中提升弟子的觉醒、星级,这样培养出来的弟子也会更强力哦~ 挑选流派和执念卡 接下来
【铸造之境】新弟子于世一图流攻略
给大家整理了于世的全方位解析 ✨图②:弟子简介 ✨图③④:执念卡选择 ✨图⑤:技能搭配 ✨图⑥:灵宝选择 ✨图⑦:队伍推荐 ☀祝大家都能欧气满满,每次抽卡不保底 🎁欢迎各位评论区交流 💡制作不易,点个免费的赞+收藏慢慢看 🔒攻略属于原创,禁止转载和搬运 #游戏种草计划 #铸仙之境 #铸仙之境攻略 #游戏安利 #游戏推荐
铸仙之境战斗篇讲解和弟子推荐
①首先是布阵,可以在修炼弟子中选择,每个弟子都可以选择一个已修炼完的上阵。这里都建议要有两个修炼好的前排,后面的修炼都会比较难。 ②在战斗中行动的顺序固然重要,大家可以根据战斗中弟子的头像来看行动的顺序。 职业种类:符咒、御剑、丹鼎 属性种类:风、火、雷、水、土 新人的何之燃第一把可以到3143分,这个我们下一篇来讲如何完美开局。 ③上阵5名弟子,一号位:御剑做防御位,后排
01:45
弟子全图鉴!沉浸式肉鸽修仙养成,轻松开宗立派。
#游戏安利 #铸仙之境
已经到底了
加载中