爱死寂寞自定义控件教程之2-单选框
修改于2023/09/22133 浏览主题教程
往期回顾
第二期带来单选框的触发教程,单选框内选项是互斥并且至少有一项是选中的,依照这一规则,将对上一期创建的组件增加方法和成员以便实现改功能,并同时增加一个单选框的类对多选框进行管理。
以下是对单选框的修改。未截图的地方参考上一期。

方法和成员



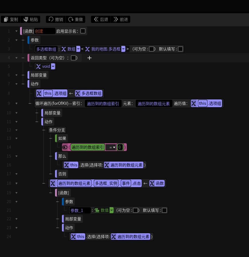
以上为对上一期多选框的修改,以下是对单选框容器的定义方法。





以上是对单选框类的定义。至此,单选框类的创建完成了,调用方法请看下面。

众所周知,性别再多也只能选一种
![[嗒啦啦2_DOGE]](https://img-tc.tapimg.com/market/images/511fd03a9588081e92eb7cd01b126b90.png)

易玩(上海)网络科技有限公司
公司地址:上海市静安区灵石路 718 号 B1 北楼
注册地址:上海市闵行区紫星路 588 号 2 幢 2122 室
投诉举报邮箱:kefu@taptap.com










![[嗒啦啦2_DOGE]](https://img-tc.tapimg.com/market/images/511fd03a9588081e92eb7cd01b126b90.png)
