星火编辑器装备任意武器并且模型跟随改变(包含双持)
2024/02/16685 浏览案例分享
本期主要讲解角色装备武器显示该武器的模型,并且双持武器时,自动区分左右手。
用一把单手剑为例讲解,顾名思义 主手和副手都可以携带单手剑,而模型也会显示两个。

数编里新建一个有效果的物品,标签属于单手剑、主手和副手。单手剑以此区分类型,主手表示主手武器格子可以携带该武器,副手武器格子也可以携带该武器。

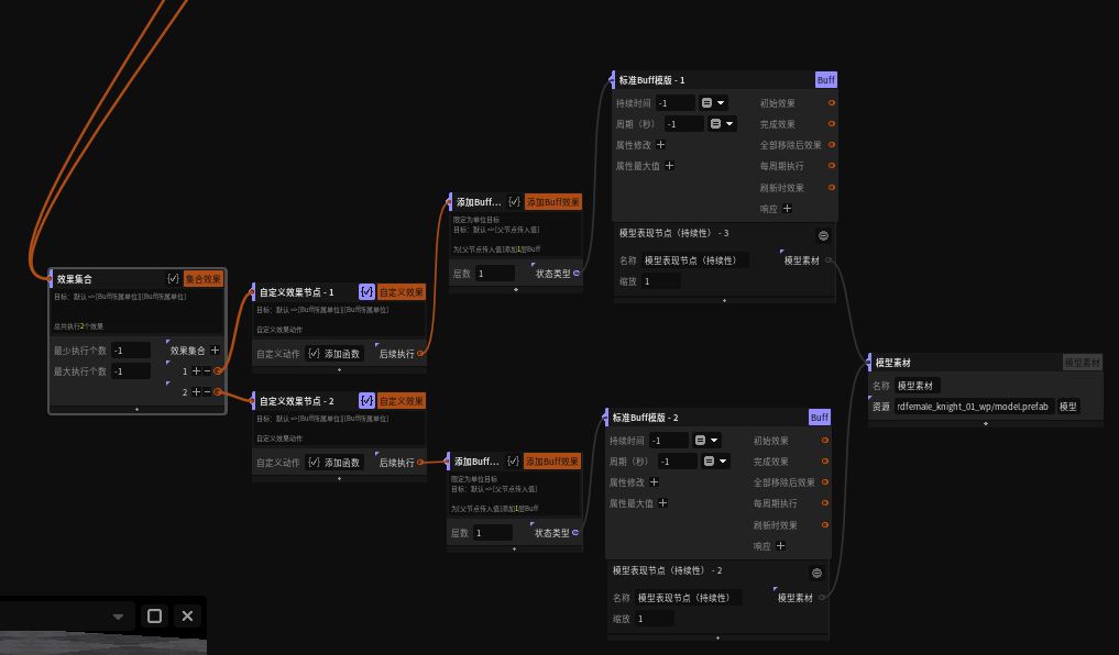
被动增益写一个物品BUFF,意思就是装备上时该效果生效。

当前物品BUFF模版一定需要去掉允许多个实例,这样才会在装备第二件该类型武器的时候触发“刷新时效果”,不然无法触发该效果。

用效果集合连接2个BUFF,一个为主手,一个为副手。

主手自定义效果节点准入验证器验证主武器格子物品,成功就添加后续BUFF,显示模型。

主手武器


副手自定义效果节点准入验证器验证副武器格子物品,成功就添加后续BUFF,显示模型。



以上完成后,该物品装备在哪个位置,就会显示哪个位置的模型。
以下就是取消装备后模型消失的办法,(直接取消装备,添加的BUFF不会消失,使用全部移除触发会导致主手和副手模型都消失,顾用的下面的办法)
服务端写触发

在取消装备时只获取取消装备是属于单手剑,那么如果取消的单手剑是主手,移除主手模型BUFF,如果是副手,移除副手模型BUFF。

这是双持武器模型的办法,那么单独武器的模型就更加简单了,无需考虑主手副手显示,只需要在物品BUFF模版上挂载附属模型节点即可,卸载物品时会直接消失,用自动挂载或者自定义持续性都可以。

最后上视频看效果

