星火编辑器技能特效随范围数值变化的设置
2024/04/07350 浏览案例分享
范围技能挂的特效,有时候需要根据范围来变化特效的大小,但官方只在有半径的节点上有“根据效果范围自动缩放”按钮,且这个缩放是整体缩放,整个特效还是无法匹配实际范围。
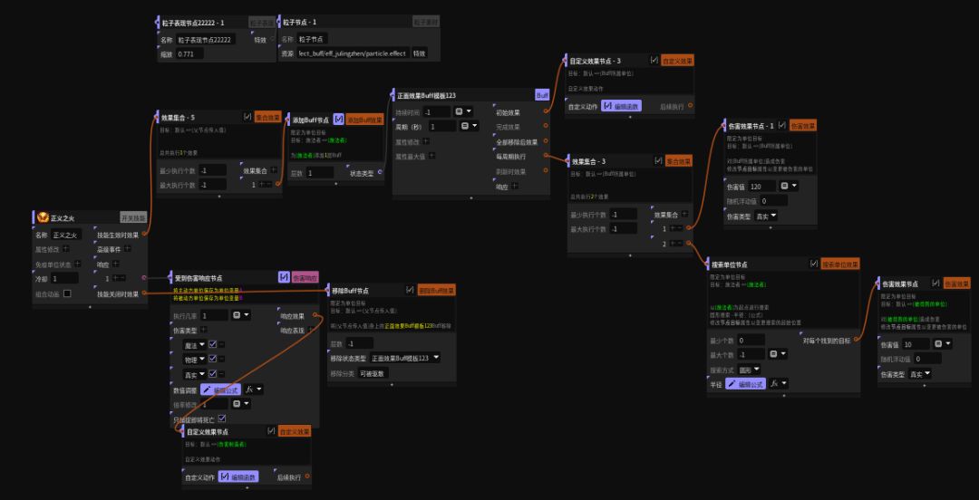
用一个“正义之火”技能举个栗子

蓄力开始时
- 添加了一个持续存在的buff
- 初始效果连接自定义效果
自定义效果


1.通过获取技能和玩家 存在范围的数组计算获得实际范围
2.为buff创建一个表现,这个表现就在当前技能里面,方便区分
3.设置表现的缩放,而这里不用整体缩放,因为整体缩放特效会变得非常高,我们只需要把X 和 Y同时按要求缩放即可,Z如果觉得特效有点高就比1小,有点低就比1大,这个设置一次就无需随着变化而变化。
4.特效的缩放比例如果计算?

创建的特效会有这个窗口,只需要人为的去缩放这个特效,让它正好重叠在100的线上,得出半径100米的缩放值是多少,从而得出半径1米的缩放值,最后就是计算的范围乘以1米的缩放值即可。
实际搜索节点也需要保持一致去获取范围,这样就能保持特效和技能伤害范围是一致的。


最后上个视频,需要更加精细的范围,就需要多微调这个效果的缩放值了
本次教程纯属个人看法,如果有大佬有更好的特效变化方法也请指点指点。


