dota卡尔技能制作
精华2024/02/231052 浏览案例分享
1.1卡尔可以召唤冰、雷、火三个球围绕本体运动,冰、雷、火三个球可以切换,不同的球可以给本体提供不同的属性加成。
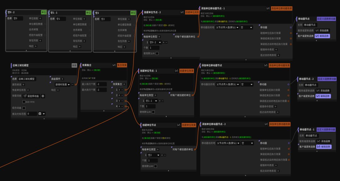
1.1.1制作三个围绕卡尔远动的无模型无特效的单位,用来记录三个球的位置。

将技能设为默认隐藏

移动器的公式
1.1.2卡尔切换不同的球时,将新召唤的球依次跟随到三个无模型、无特效的单位,删除原有召唤的球。

给施法者添加几个buff,用来保存单位,方便以后调取使用,将施法者自己保存在三球buff的单位组中



在常量配置中,新建了两个单位属性,保存三球和计数,计数用来记录新召唤的球的需要跟随的空单位的顺序,保存三球记录卡尔召唤的球的种类和数量。

使用switch进行验证,根据计数数值的不同,设置不同的跟随目标,然后利用buff单位组删除之前召唤的球。



三个switch的验证公式如是写

移动器的函数如图
switch的另外两个分支大体相同,修改计数的数值和跟随的空单位即可。
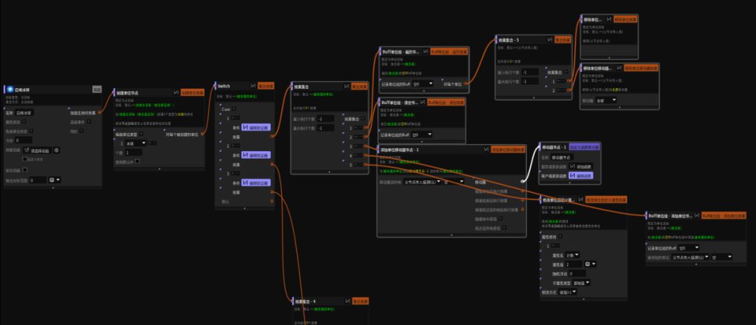
1.1.3不同的球可以给本体添加不同的buff,提供不同的属性,提供的属性根据召唤三个球的技能等级变化。

冰球的技能如图

遍历单位组效果节点函数公式

将冰球的单位C++类设为英雄他的技能才会生效,生物应该也行,未测试
火球、雷球与冰球相同,下面就不赘述了。
1.2根据卡尔召唤的三个球的不同,卡尔的元素召唤技能可以切换不同的技能。



我们前面设置不同的球为主控单位添加不同的属性,每个冰球添加3点的保存三球属性,每个火球添加30点,每个雷球添加300点,所以我们根据保存三球属性的数值就可计算出每个球的数量。

为主控单位添加两个空技能。

元素召唤一级时保存一个技能,升级后保存两个技能,我们使用swtich进行判断

公式如图

再使用switch判断保存三球不同,为卡尔替换不同的技能

switch公式如图

使用自定义效果节点来替换技能,召唤元素一级时公式如图

召唤元素升级后公式如图
1.3卡尔有10个技能可供切换。
1.3.1超震声波

使用了默认的击退效果
1.3.2电磁脉冲


伤害效果的公式
1.3.3寒冰之墙

记得修改C++类
1.3.4混沌陨石


说实话,dota中混沌陨石的技能描述我看的不太懂,所以我写的应该和实际有出入,仅供参考吧
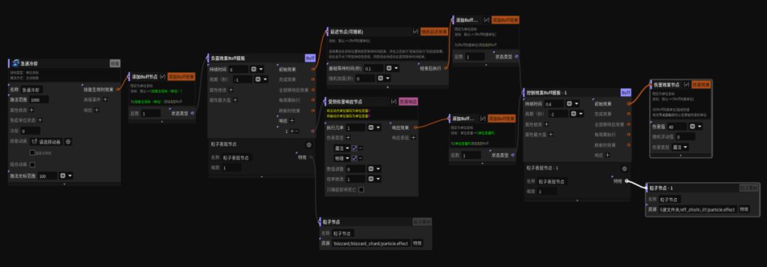
1.3.5急速冷却

1.3.6灵动迅捷

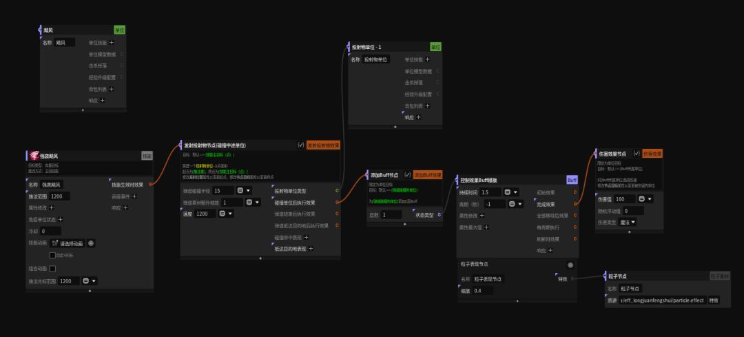
1.3.7强袭飓风

1.3.8熔炉精灵


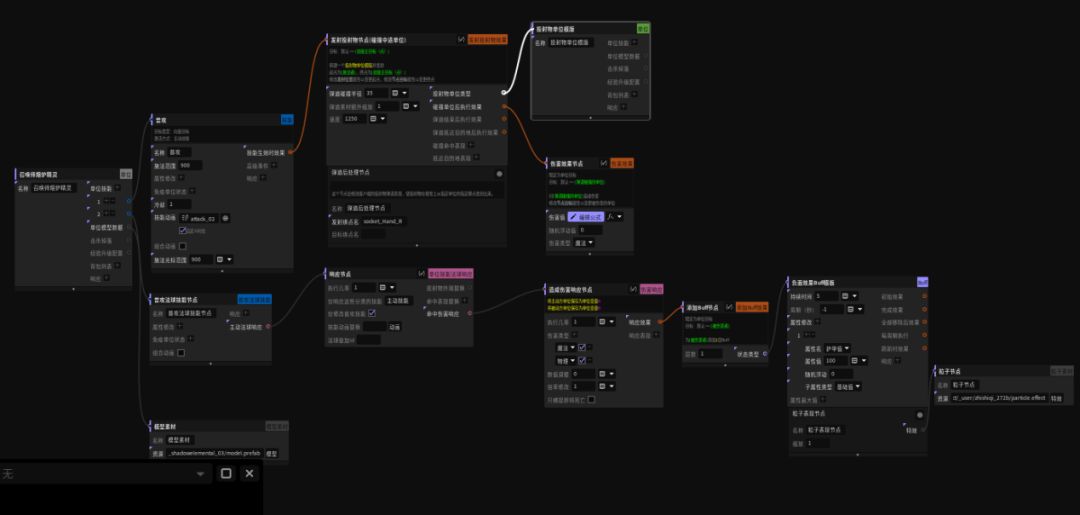
1.3.9幽灵漫步

幽灵漫步技能比较特殊,因为不只是卡尔要隐身,卡尔召唤的三个球也要隐身

将三个球的特效删除,改用buff加特效的方式
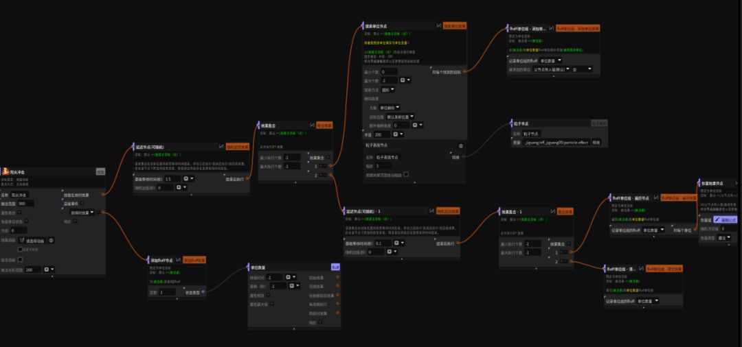
1.3.10阳炎冲击

上班时间摸鱼写的,可能会有不少疏漏,将工程文件分享给大家自行查看

