Boss指示器教程三
修改于2024/06/11258 浏览案例分享
这期是Boss指示器教程最后一期
前两期我们讲解了BOSS指示器创建和自定义计时器的写法,这期我们讲解下BOOS指示器红条进度的实现。
首先我们来看下特效

这个是直线宽度缩放的进度条,是一个普通发射器

这个是直线长度缩放的进度条,一个普通发射器

这个是圆形的进度条,一个普通发射器

这些是扇形不同角度的进度条,不展示了,都是一个普发射器
特效制作好之后,同样弄成数编单位

直线长度缩放的进度条

圆形缩放进度条

扇形180缩放进度条
这边建议大家,在特效里,把缩放进度条的大小和Boss指示器的大小弄成一样。方便计算。例如下图的扇形180指示器的大小和进度条的大小是一样的。

可以把缩放进度条直接复制到扇形指示器里,来进行调整。
让我们回到创建直接指示器的函数里


让我们看下局部变量
间隔:自定义计时器里执行的间隔,比如我这边填0.1就是0.1秒执行一个周期函数
长度:需要创建的直线指示器长度
宽度:需要创建的直线指示器宽度
长度比:长度/直线指示器长度基准值=长度比,也就是指示器和进度条缩放的值
宽度比:和长度比一样
增加次数:指示器存在时长/间隔=增加次数
增加值:长度比/增加次数=每次进度条增加的值
单位:指示器单位
缩放单位:进度单位
当前值:进度的当前值
动作:
创建一个指示器和一个进度缩放单位
设置指示器的缩放和进度条缩放(这个方法进度条是进行长度缩放,所以应该是Y轴来进行递增,例如教程一视频里的剑劈和六面青色火球)
将敌人指示器和进度条添加到数组里方便管理,这一步根据需求自己添加
接着我们调用自定义计时器。在周期函数对进度条的Y轴进行递增。
在结束函数里移除掉指示器和进度条缩放单位。
这样一个完整的直线指示器就创建好了(进度条Y轴缩放)。
直线指示器无箭头和上面差不多,改成X轴缩放就行(这个方法进度条是进行宽度缩放,所以应该是X轴来进行递增,例如教程一视频里的喷火和激光)。

其他的圆形和扇形都方法类似,圆形和扇形部分XY轴,整体缩放就行

圆形指示器

扇形指示器
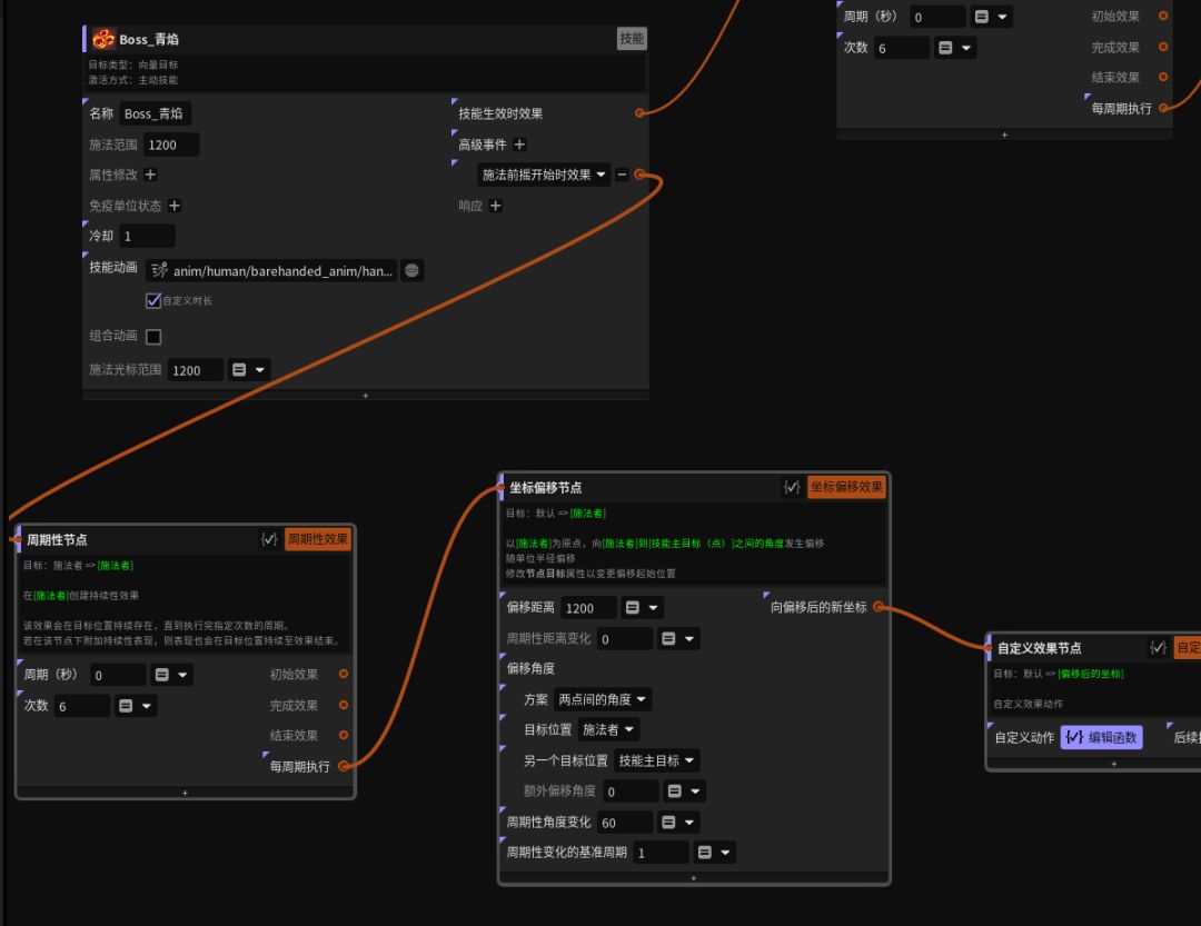
那么一次性创建多个指示器要怎么做,比如视频里的六面直线火球,双面半圆挥剑
我是直接在数编技能里搞定的。利用周期节点和坐标偏移节点,就可以得到多个偏移后的点。
如下图的六面直线火球。以施法者和技能主要目标点之间的角度来进行偏移(有6个火球,周期变化角度为60)。

六面火球

双面挥剑
这样遍完成了多个指示器的创建。(当然你也可以不借助周期节点和坐标偏移节点,只要知道第一点和周期性角度变化值,就可以求出其他的点)
另外还有其他类型的指示器,例如教程一里的扔石头, 这种指示器是没有缩放进度条的, 是在石头扔到目标点后,指示器消失。大家有需求可以自己捣鼓下 0.0
感谢大家观看,BOSS指示器的教程完结。

