首页
排行榜
发现
动态
云游戏
PC 游戏
论坛
创作者中心
开发者中心
TapTap 制造
聚光灯 GameJam
发布
下载手机 APP
扫码下载
Android APK 下载
版本:v
App Store 下载
版本:v
下载 PC 版
Windows 版下载
版本:v
下载 TapTap
TapTap 手机 APP
扫码下载手机App
Android APK 下载
版本:v
App Store 下载
版本:v
TapTap PC 版
Windows 客户端下载
版本:v
聚光灯- G9
聚光灯GameJam 开发者
关注
聚光灯- G9
聚光灯GameJam 开发者
关注
现在是召唤者的时代!/游戏开发者日志05
2024/10/28
27 浏览
综合
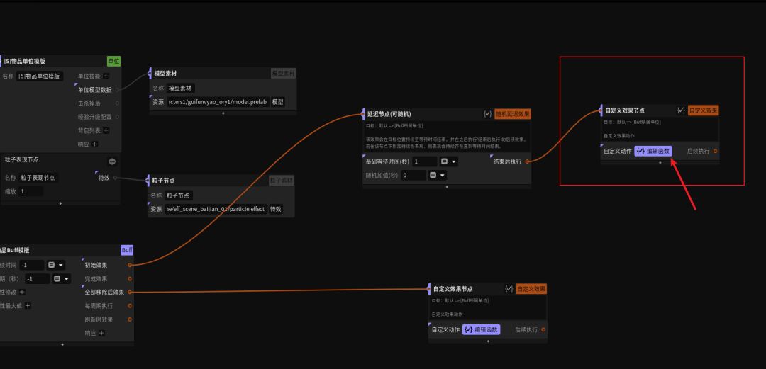
本次日志将给大家公开咱们召唤的整个星火编辑代码逻辑截图!如果想看具体过程的话,可以到咱们的官方论坛中查看哦
#冥途医录
#聚光灯gamejam开发者日志
#发现好游戏
6
1