易玩(上海)网络科技有限公司
公司地址:上海市静安区灵石路 718 号 B1 北楼
注册地址:上海市闵行区紫星路 588 号 2 幢 2122 室
投诉举报邮箱:kefu@taptap.com
ts脚本开发--智能提示代码补全
用vscode或者其他的ai编辑器,ts开发星火十分方便,先用编辑器,选择打开文件我截图了然后选择你的游戏项目跟目录,这个项目跟目录可以在项目管理里面找到他,打开跟目录重要:通常工作环境主要是二个地方,项目的script-服务端脚本 ui/script客户端脚本 都是在这二个里面进行ts的脚本工作重点:需要一个配置json文件来让编辑器ai知道路径,这样可以直接有智能api提示,根目录创建一
游戏只需要一个事件----ts事件分享
在ts写脚本的时候,可以用一个事件,不用触发一个事情就写一个事件,那样很不方便,要写好多事件!不容易管理!写一个事件通用使用,参数是通用的任意参数我们来写一个客户端发送事件的方法这样,事件想传什么参数都可以,想传几个也可以,随意类型接下来咱们可以在服务端实现这个事件,咱们也拿到了二个从客户端过来的参数。水平有限分享到这里,感觉挺方便的,只需要一个事件!用触发器思
「自制卡牌游戏DIY」点击与选中反馈
#星火编辑器 #星火编辑器入门 #星火编辑器小功能分享教程 #星火编辑器案例 我正在尝试用『星火编辑器』创作一款卡牌游戏。前面两期我们完成了战斗界面UI相关的设计,但是还没有编写相应触发器逻辑。今天我们尝试从简单的点击与选中反馈开始,将游戏内需要的各种功能和效果一步步实现。 在很多如P2这样的优秀游戏中,都有细致的操作反馈。例如当玩家选中己方/敌方单位,该单位脚下会出现绿圈/红圈。当单位移
「自制卡牌游戏DIY」战斗出卡逻辑(1)
#星火编辑器 #星火编辑器入门 #星火编辑器案例 我正在用『星火编辑器』将一张卡牌变成一款卡牌游戏。 在前几期中,我们设计并完善了战斗抽卡系统,使得游戏能以符合玩家体验的方式,在战斗阶段中为玩家刷出呈现各具效果的卡牌——我们正在一步步为这款卡牌游戏搭建肉体、铸造灵魂。然而,玩家选择及打出卡牌的逻辑同样重要,今天我们就要对这一部分的功能搭建发起冲锋。 在前面我们已经在客户端逻辑中为场上的卡
「自制卡牌游戏DIY」战斗抽卡系统(3)
#星火编辑器 #星火编辑器入门 #星火编辑器案例 我正在用『星火编辑器』将一张游戏卡牌变成一款卡牌游戏。 在上一期,我们成功把玩家刷新刷出卡的信息经服务端处理后,转化为客户端中可用于显示给玩家的面板控件。这期让我们继续完善战斗抽卡系统及相关功能的触发器逻辑。 还是在触发器客户端,我们已经完成了修改牌面UI的方法,接下来要做两件事:一个是将场上每张刷出来的卡的UI进行生成和保存,另一个是要为
「自制卡牌游戏DIY」战斗抽卡系统(2)
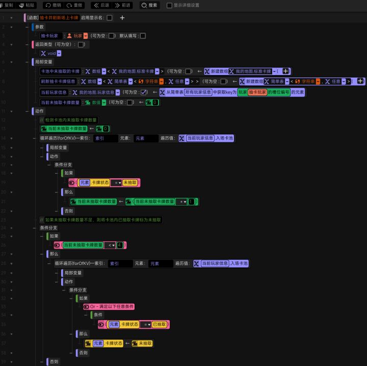
#星火编辑器 #星火编辑器入门 #星火编辑器案例 在上期内容中,我们从卡牌状态的切换打开思路,将从卡池中刷新场上卡牌逻辑用触发器一步步实现,并通过洗牌的方法确保玩家从入场卡池中刷出的卡牌具有随机性。但在此之后系统还需要将抽取的卡牌替换为新卡,并为抽到的法术卡添加法术,方可将刷出卡牌的信息完备地打包给客户端以呈现给玩家,而这正是今天要做的。话不多说,来吧。 接着上期,在对卡池中未抽取的卡牌进行
「自制卡牌游戏DIY」战斗抽卡系统(1)
#星火编辑器 #星火编辑器入门 #星火编辑器案例 上一期我们完成了游戏的核心功能——战斗抽卡系统的设计,并将主要设计梗概用思维导图的形式清楚呈现。今天我们要着手开始用触发器编写逻辑,实现这个游戏核心玩法系统。本期车速较快,请站稳扶好! 首先我们先做好前置准备,确保已经有了“标准卡牌”类以及足以存储卡牌所需信息的各个成员变量(P2) 同样的,确认玩家信息类里面已经有了这三个“标准卡牌”数组
「自制卡牌游戏DIY」实时同步属性信息
#星火编辑器 #星火编辑器入门 #星火编辑器小功能分享教程 #星火编辑器案例 我正在尝试使用『星火编辑器』制作一款卡牌游戏。在上一期,我们为玩家点选单位及移动单位的指令制作了合适得体的表现,并顺利通过测试。但是,当玩家选中单位时,还需要让玩家看到选中单位的具体属性信息,而且选中单位的属性会在战斗中实时变化。这些变化都要实时呈现在让玩家看到的单位属性信息中。除此之外,在战斗中玩家每时每刻都会恢复
「自制卡牌游戏DIY」战斗界面设计(2)
#星火编辑器 #星火编辑器入门 #游戏ui界面 #星火编辑器小功能分享教程 我正在尝试用『星火编辑器』创作一款卡牌游戏。在上一期,我们搭建了美观得体的能量槽、卡牌显示区和信息区,并尝试以圆饼形式在卡牌上显示能量进度的效果。今天让我们接着上一期继续丰富完善我们的战斗界面。战斗界面必然要为玩家在战斗过程中的体验服务,而玩家在单场战斗中的核心目标就是要击败敌方首领,同时避免让己方首领被敌方击败。那
「自制卡牌游戏DIY」战斗界面设计(1)
#星火编辑器 #星火编辑器入门 #游戏ui界面 我正在尝试用『星火编辑器』创作一款卡牌游戏,并将创作之旅整理为完整的笔记教程系列,为屏幕前可爱的你分享。 在前面两期中,我们在完成简易选英雄功能的基础上,新增了游戏阶段管理的系统。这使得游戏既能为玩家实时呈现当前阶段和对应时间,也能有效执行和管理不同游戏阶段中服务端和客户端要执行的事件与逻辑。当玩家完成英雄选择并确认进入战场后,程序将会在5秒的