首页
排行榜
发现
云游戏
PC 游戏
动态
发布
论坛
TapTap 制造
聚光灯 GameJam
开发者中心
创作者中心
下载手机 APP
扫码下载
Android APK 下载
版本:v
App Store 下载
版本:v
下载 PC 版
Windows 版下载
版本:v
下载 TapTap
TapTap 手机 APP
扫码下载手机App
Android APK 下载
版本:v
App Store 下载
版本:v
TapTap PC 版
Windows 客户端下载
版本:v
兔子先生
《哪吒:打上天庭》制作人
关注
兔子先生
《哪吒:打上天庭》制作人
关注
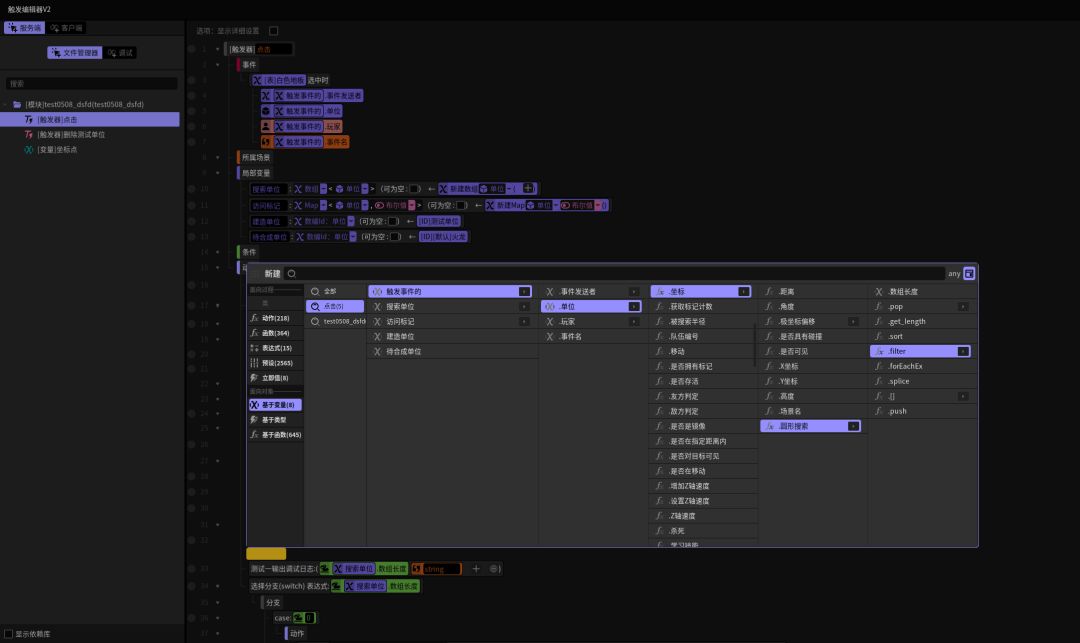
三消合成的基础写法
2023/05/09
484 浏览
案例分享
经典三消合成
重点标记
思路是这样,先搜索目标点是否有相同单位,没有就直接建造单位,有一个的话,就以这个单位为坐标,二次搜索,再次搜索如果满足就合成。如果第一次搜索就满足条件2个,就直接合成。
难点在于,搜索的动作非常难找,藏的深。
项目工程连接一会上传完发,彦祖们仅供参考
#三消
9
5
4